Remember when 3G was the latest greatest mobile network upgrade? I do. It was like a bazillion times faster than my current “data service”. It wasn’t even that long ago (otherwise it would have already been flushed from my aging brain cells like so many other memories). Now, 3G seems closer to no internet at all. I can’t help but cringe every time the LTE icon on my phone is replaced with the dreaded 3G symbol. Even the rotating circle of the icon seems to move at a snail’s pace. What the heck happened? Glad you asked!
The size and complexity of websites and applications is spiraling out of control. It’s a silent epidemic in my not so humble opinion. Probably because the ones it really affects can’t get a contact form to load so they can complain. Seriously people, the amount of junk packed into a single webpage request is off the charts, as demonstrated below:
If that very convincing metric I just made up and spent less than 2 minutes slapping into a chart is not enough proof for you, let’s try some real world tests. First, let’s check 3 websites the kids all love and break ’em down using the chromium web developer console to take a peek under the sheets. Then let’s compare that to Cypht, since everything I write on this blog is really just a pathetic attempt to shill for my Open Source project.
251 KB transferred with 11 requests. I guess that is “good” by today’s standards. It’s Google so it has to be good, right?
I don’t Facebook (thank god), and I die a little inside when I use the word Facebook as a verb, but I know all the kids are staring at it when they impolitely tread across my lawn, so let’s check it out! The un-cached and logged out homepage is something to behold:
902 KB, 31 requests. Ouch! Almost 1 MB of data to display a LOGGED OUT HOMEPAGE? I need to get into the web-hosting biz STAT!
It’s my understanding kids today are not taught how to read in school anymore, so they are only capable of using a crippling subset of standard language skills to find the only type of media they are prepared to consume – short videos. From what I have observed, The Youtubes is popular with these creatures. Wonder how it fares?
OK, I can cut Youtube some slack, it’s a video site after all, but holy Bos Taurus: 3.6 MB and 136 requests is pretty insanely high for … pretty much anything.
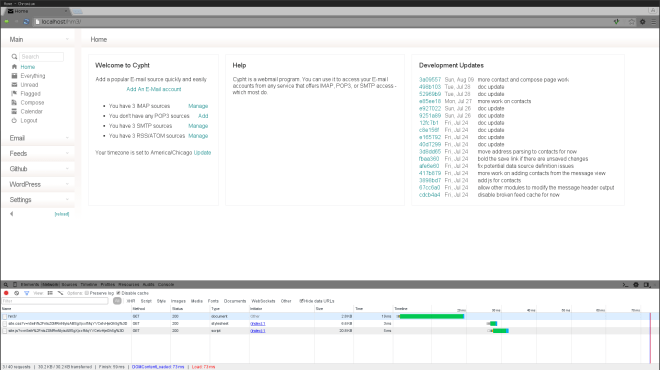
Finally, let’s take a look at the lovingly handcrafted pages of Cypht, my Open Source webmail project. I will even tilt the scales against it by using a LOGGED IN page since the logged out homepage of the application, and the cypht.org site, are so incredibly minimal that comparing them to the behemoths above is at a scale difficult for human intelligence to grasp.
Hmm…. 30.2 KB transferred with 3 requests. Contrary to what I have been told throughout my life *ehem*, maybe size does matter?
** Even this venerable WordPress.com blog could use some alone time with a thigh-master – it’s weighing in at 53 requests and 727 KB transferred for the logged out “about” page. Sadface!





HubSpot home page at http://www.hubspot.com/ made 134 requests and downloaded 2.7 MB. While I am a fan of delightful UI that makes use of color, images, fonts that look crisp on screen, etc., I am not a fan of the attitude that says “don’t worry–we’ll just get more bandwidth, more disk space, more CPU…”.
I think most people have not had to operate a web application at large scale. More bytes = more time to serve. Jason, I know you know how big a difference it makes if you have a common page that takes 10 ms to serve vs 500 ms. Scale that site up to 5,000 hits/sec and all of a sudden the amount of time your server processes are tied up serving each request starts to matter a lot. 250 ms per request can be the difference between needing 1 web server vs a cluster of servers to handle the load.
It is human nature to take whatever extra we get and quickly turn that into the new minimum baseline. It wasn’t THAT long ago that we didn’t have 100+ TV channels, but there are people now living on food stamps who consider cable TV a necessity.
I have found many, many sites that are completely unusable without javascript. It is kind of annoying. I don’t need a flashy (haha) internet at all.